- +1
【12366问答】新电子税局如何下载申报表、如何申请增值税即征即退?新电子税局相关热点问题来啦~
12366
热点梳理
问答来啦新电子税局导出下载的申报表没有税务局的章,我需要税务局盖章的申报表在哪里下载?本市分支机构在新电子税局如何办理税务注销?......
这一期,申税小微收集整理了几个新电子税局中的热点问题,一起来看看吧~
1.
新电子税局导出下载的申报表没有税务局的章,我需要税务局盖章的申报表在哪里下载?
答:纳税人可以通过点击新电子税局上方【地方特色】跳转至地方特色专区。
(1)选择【特色查询】-【申报信息查询(供下载税务机关受理章使用)】进入功能。
(2)通过调整查询条件筛选需要下载的申报表。
(3)点击查询结果操作列中的【批量导出】下载申报表。该功能下载的申报表带有税务机关业务专用章。2.
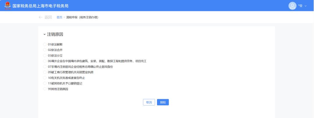
本市分支机构在新电子税局如何办理税务注销?
答:新电子税局为“一户一登”,没有为总机构设置注销登记(本市分支机构适用)模块。分公司需自行登录自己的电子税务局账户,自己为自己办理注销。
具体操作路径为:
【我要办税】——【综合信息报告】——【状态信息报告】——【清税申报(税务注销办理)】。
分支机构在登录自己的电子税务局账户时,首先应当检查分支机构税务登记信息是否完整。本市分支机构的法人(负责人)、财务负责人和办税员可以通过企业登录入口为分支机构办理注销。



3.我要在新电子税局里申请增值税即征即退,请问从哪里申请?
答:您可以在新电局门户点击【场景办税】中的“一站式退税”进入退税功能。
也可以通过点击页面上方【我要办税】-【一般退税管理】-【一站式退抵税(费)】进入功能。
还可以通过在右上角输入“即征即退”搜索到【一站式退抵税(费)】功能。
进入“一站式退抵税(费)”功能,选择“即征即退退税”场景即可进入申请页面。
往期回顾【收藏】12366热点问答年度精选合集【12366问答】近期数电票里的热点知识有哪些?申税小微携手小申来解答
【12366问答】近期热线中关于个人所得税的相关高频问答快来get~
【12366问答】有关金融商品转让的知识点您了解吗?
【12366问答】非居民企业跨境办税相关内容快来学习吧~
【12366问答】有关发票的那些事儿您知道吗?
【12366问答】出口退(免)税热点问答请查收!
【12366问答】企业所得税汇算清缴热点问答
【12366问答】个税年度汇算热点问答
【12366问答】个税APP密码忘记怎么办?退税进度如何查询?近期个税年度汇算热点问答来啦
【12366问答】如何在电子税务局发起红字信息确认单并开具红字发票?快进来看看
【12366问答】跨境纳税人涉税问答讲解来啦
【12366问答】如何申诉、修改填报信息,近期个税年度汇算问答了解一下【12366问答】科创类相关涉税热点问答请您查收【12366问答】企业所得税汇算清缴热点问答【12366问答】环境保护、节能节水相关企业所得税优惠政策热点问答
【12366问答】二手车相关涉税热点问答请您查收
【12366问答】2023年度企业所得税汇算清缴月底结束!相关问答来啦→
【12366问答】2023年度个人所得税综合所得汇算清缴月底结束,相关问答来啦
【12366问答】2023年度职工工资性收入申报热点问答
【12366问答】反向开票热点问答来啦
【12366问答】2023年度个人所得税综合所得汇算清缴热点问答来啦~
【12366问答】新电子税局之非居民企业身份信息采集专题
【12366问答】新电子税局之常见功能指引
【12366问答】如何在新电子税局反向开具“报废产品收购”发票?反向开票热点问答来啦!
【12366问答】有关公司享受“六税两费”的热点问题您了解了吗?
【12366问答】八月征期,快来看看新电子税局中关于申报的热点问答有哪些?
【12366问答】有关个体工商户变更经营者涉税热点问答请您查收~
原标题:《【12366问答】新电子税局如何下载申报表、如何申请增值税即征即退?新电子税局相关热点问题来啦~》
本文为澎湃号作者或机构在澎湃新闻上传并发布,仅代表该作者或机构观点,不代表澎湃新闻的观点或立场,澎湃新闻仅提供信息发布平台。申请澎湃号请用电脑访问http://renzheng.thepaper.cn。





- 报料热线: 021-962866
- 报料邮箱: news@thepaper.cn
互联网新闻信息服务许可证:31120170006
增值电信业务经营许可证:沪B2-2017116
© 2014-2026 上海东方报业有限公司




