- +1
【轻松办税】新电子税局中,如何维护存款账户账号报告
2024-11-13 11:03
来源:澎湃新闻·澎湃号·政务
字号
申税小微,我公司刚刚新开立了一个银行账户,我需要向税务机关进行报告吗?当然需要啦!纳税人完成身份信息报告后,应当自开立基本存款账户或者其他存款账户之日起15日内,向主管税务机关书面报告其全部账号;存款账户发生变化的,应当自发生变化之日起15日内,向主管税务机关书面报告。
那么,如何在新电子税局中新增、变更、注销新增存款账户账号报告信息呢?让我们一起看下吧!

操作步骤看过来!1.登录新电子税局后,点击【我要办税】-【综合信息报告】-【制度信息报告】-【存款账户账号报告】功能菜单进入。
2.进入功能界面显示已采集的存款账户信息,可进行新增、变更、注销、签协议等操作。
1
新增存款账户账号报告信息1.点击【新增账户】,跳转新增账户界面。
2.跳转至新增账户界面后,填写银行账户信息,填写完后点击【提交】,“开户银行”栏可以输入关键字搜索。
3.点击提交按钮后弹出提示框,展示所采集的开户银行和账号信息,确认信息无误后,点击【确认】。
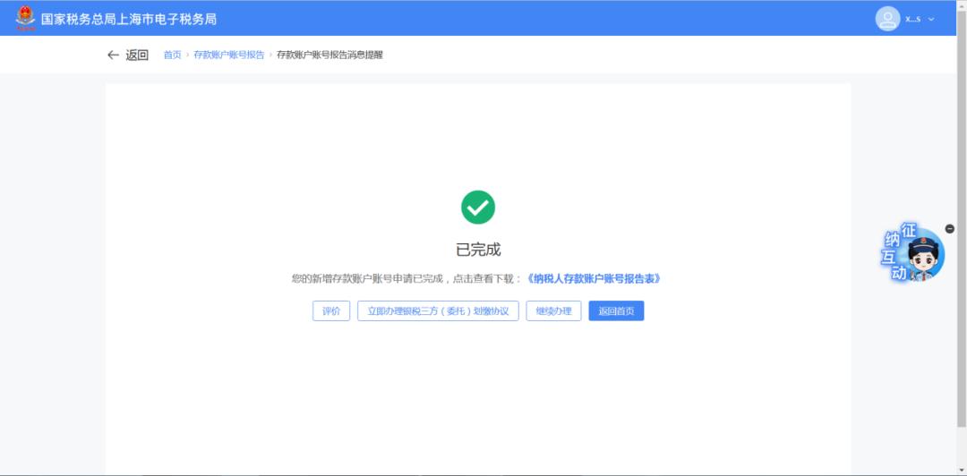
4.系统跳转至提交成功界面,并提示:“您的新增存款账户账号申请已完成,点击查看下载:《纳税人存款账户账号报告表》,点击【纳税人存款账户账号报告表】可下载PDF格式表单,点击【返回首页】可返回系统首页,点击【继续办理】可返回功能界面进行业务办理。
《纳税人存款账户账号报告表》截图如下:
5.点击【立即办理银税三方(委托)划缴协议】后,可跳转至三方协议签订界面进行操作。
6.当纳税人逾期报送时,点击提交按钮后弹出提示框,展示所采集的开户银行和账号信息,并提示“您已逾期报告,请核对您的账号是否正确。提交成功后可能会触发违法行为流程,如有疑问请联系主管税务机关。”确认信息无误后,点击【确认】。建议纳税人按照征管法规定及时报送存款账户账号。
7.系统跳转至提交成功界面,并提示:“您已完成存款账户账号报告(逾期),如有疑问请联系主管税务机关,点击查看下载:《纳税人存款账户账号报告表》,点击【立即办理银税三方(委托)划缴协议】后,可跳转至三方协议签订界面进行操作。点击【纳税人存款账户账号报告表】可下载PDF格式表单,点击【返回首页】可返回系统首页,点击【继续办理】可返回功能界面进行业务办理。
8.当纳税人为报验户或者跨区税源户登录时,进入功能页面点击【新增】时,弹出新增账户框,点击同步注册地账户信息,点击【确定】能获取到注册地主管税务机关报告的银行账号信息。若点击同步注册地账户信息的时候没有获取到注册地主管税务机关的账户信息。提示:没有获取到注册地主管税务机关的账户信息,建议选择手工录入账户信息。
9.选择银行信息,点击【确定】,预填基本信息,可修改。
10.当纳税人为分支机构时,点击【新增】按钮,弹出新增账户框,选择同步总机构账户信息,点击【确定】。
11.选择银行信息,点击【确定】,信息带入存款账户报告填写页面,支持纳税人修改。
2
变更存款账户账号报告信息(一)变更没有签订三方协议的存款账户账号报告信息
1.点击【变更】,进入变更页面。
2.跳转至变更信息页面,对已采集的银行账户信息进行变更操作,点击【提交】。
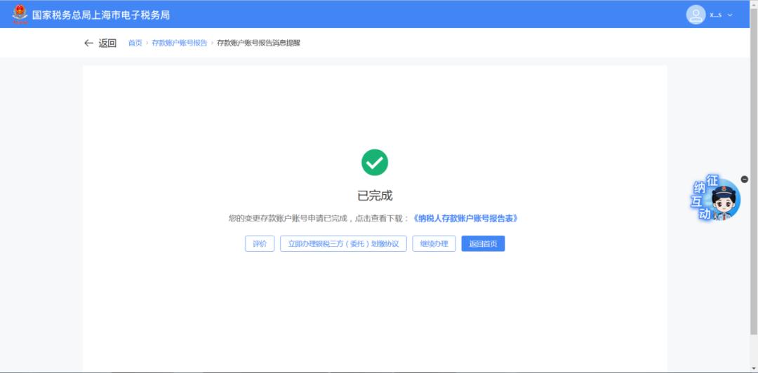
3.跳转至提交成功界面,并提示:“您的变更存款账户账号申请已完成,点击查看下载:《纳税人存款账户账号报告表》”,点击【立即办理银税三方(委托)划缴协议】后,可跳转至三方协议签订界面进行操作。点击【纳税人存款账户账号报告表】可下载PDF格式表单,点击【返回首页】可返回系统首页,点击【继续办理】可返回功能界面进行业务办理。
(二)变更已签订三方协议的存款账户账号 报告信息1.点击【变更】,进入变更页面。
2.跳转至变更页面,页面上方提示:“此账户已签订三方协议信息,部分信息无法修改,如需变更请先终止三方协议。”点击【终止三方协议】可跳转至三方协议页面进行终止三方协议操作。
如无需终止三方协议,则在变更页面对已采集的银行账户信息进行变更操作,点击【提交】。
3.跳转至提交成功界面,并提示:“您的变更存款账户账号申请已完成,点击查看下载:《纳税人存款账户账号报告表》该存款账户已签订银税三方(委托)划缴协议,为了不影响您后续缴纳税款,请及时变更税库银银税三方(委托)划缴协议,可点击下方链接跳转办理。”点击【立即办理银税三方(委托)划缴协议】后,可跳转至三方协议签订界面进行操作。点击【纳税人存款账户账号报告表】可下载PDF格式表单,点击【返回首页】可返回系统首页,点击【继续办理】可返回功能界面进行业务办理。
3
注销存款账户账号报告信息1.点击【注销】。
2.弹出输入框,输入注销日期,点击【确定】。
3.跳转至注销成功界面,系统会显示“注销成功”,若是注销已签订三方协议的存款账户账号报告信息,系统将同步终止三方协议,点击查看下载:《纳税人存款账户账号报告表》,点击【返回】可系统首页。
4
签订三方协议1.点击【签协议】,可跳转至三方协议签订界面,可进行三方协议签订操作。

新签订三方协议即可。
5
常见问题1.已签订三方协议的银行账户,可变更的信息有哪些?
答:已签订三方协议的银行账户,可变更的信息包括账户名称、首选缴税账户、一般退税账户标识。
2.我已签订三方协议后,想要变更账户名称、首选缴税账户、一般退税账户标识之外的其他信息,应当如何操作?
答:您可选择新增存款账户账号报告,或将已签订的三方协议终止后,进入【存款账户账号报告】功能修改银行账户信息,新增或修改后根据需要重新签订三方协议即可。
供稿:曹胜玲
制作:杨文颖
继续滑动看下一个轻触阅读原文
上海税务向上滑动看下一个原标题:《【轻松办税】新电子税局中,如何维护存款账户账号报告》
特别声明
本文为澎湃号作者或机构在澎湃新闻上传并发布,仅代表该作者或机构观点,不代表澎湃新闻的观点或立场,澎湃新闻仅提供信息发布平台。申请澎湃号请用电脑访问http://renzheng.thepaper.cn。
+1
收藏
我要举报





查看更多
澎湃矩阵
新闻报料
- 报料热线: 021-962866
- 报料邮箱: news@thepaper.cn
互联网新闻信息服务许可证:31120170006
增值电信业务经营许可证:沪B2-2017116
© 2014-2026 上海东方报业有限公司
反馈




